Introduction: Emerging from “Pilot Purgatory”
Just two years ago, in my 2024 post on “Pilot Purgatory in Machine Learning,” I discussed the frustrating gap between promising prototypes and deployed production systems. Today, as we examine the state of Agentic AI in 2026, we witness a remarkable transformation. The landscape has evolved from isolated experiments with tools like AutoGPT to sophisticated multi-agent ecosystems delivering measurable business value across Asian enterprises.
The journey hasn’t been straightforward. The initial hype around autonomous AI agents has given way to pragmatic implementations, particularly in Asia’s dynamic markets where efficiency and innovation converge. In this article, we’ll explore how Agentic AI has matured, moving beyond what I previously described as “the misconceptions of LLM” omnipotence to specialized systems addressing specific business challenges. We’ll examine the technical evolution, analyze multi-agent architectures, investigate cognitive supply chains, and present practical Hong Kong case studies that demonstrate how enterprises are finally bridging the POC-to-production divide in finance and logistics.
The Evolution: From AutoGPT Experiments to Enterprise Agent Systems
The evolution of AI agents since the early AutoGPT experiments represents a shift from general-purpose autonomy to domain-specific intelligence. Initial systems struggled with the very challenges outlined in my earlier writing: lack of clear boundaries, unpredictable behavior, and difficulty integrating with existing enterprise systems. By 2026, the landscape has fundamentally transformed through several key developments:
- Specialization Over Generalization: Unlike early attempts to create “do-everything” agents, successful implementations now feature purpose-built agents with clearly defined capabilities and boundaries. This mirrors the principles discussed in “The Four Pillars of a Successful Data Scientist“—particularly the emphasis on logical thinking and clear communication—now embedded in AI systems themselves.
- Integration Capabilities: Modern agentic systems have moved beyond standalone prototypes to become seamlessly integrated components within existing technology stacks. They now feature standardized APIs, compliance with enterprise security protocols, and interoperability with legacy systems—a stark contrast to the isolated experiments of just a few years ago.
- Governance Frameworks: Perhaps most significantly, the deployment of agentic AI now occurs within robust governance structures that address accountability, audit trails, and ethical boundaries. This evolution responds directly to the professional integrity challenges previously highlighted in data science contexts, now extended to autonomous systems.
The progression from simple automation to truly agentic behavior represents what we might call “cognitive automation“—systems that don’t just follow predefined rules but adapt, reason, and make context-aware decisions within defined parameters.
Multi-Agent Systems: Collaboration Over Individual Brilliance
The most significant architectural shift in Agentic AI has been the move from singular agents to collaborative multi-agent systems. This approach recognizes that complex business problems—especially in Asia’s intricate market environments—require diverse capabilities working in concert rather than a single “omniscient” AI.
Architecture of Modern Multi-Agent Systems
Contemporary multi-agent architectures typically feature several specialized agents working together:
- Orchestrator Agents: These act as conductors, breaking down complex tasks, assigning subtasks to specialized agents, and synthesizing final outputs. They embody what I previously described as the need for “logical thinking” in data science, now codified in AI systems.
- Specialist Agents: Domain-specific agents with deep expertise in particular areas—regulatory compliance in finance, route optimization in logistics, customer sentiment analysis in retail. Their development often leverages the “multimodal AI” approaches discussed earlier, combining text, images, and structured data.
- Validation Agents: These systems provide critical oversight, checking outputs for accuracy, compliance, and ethical considerations before actions are executed. They represent an automated implementation of the governance principles previously reserved for human oversight.
- Interface Agents: Specialized components that handle communication between the AI system and human stakeholders or legacy systems, ensuring seamless integration into existing workflows.
The Collaborative Advantage in Asian Business Contexts
This collaborative architecture proves particularly valuable in Asian business environments characterized by:
- Complex regulatory landscapes that vary significantly across jurisdictions
- Intricate supply chains spanning multiple countries with different standards
- Diverse customer expectations and communication styles across markets
- Rapidly shifting market conditions requiring adaptive responses
Unlike singular AI systems that might excel in controlled environments, multi-agent architectures demonstrate resilience and adaptability—essential qualities for navigating Asia’s dynamic business ecosystems.
Cognitive Supply Chains: The Logistics Revolution
One of the most transformative applications of Agentic AI in Asia has been in cognitive supply chains. These intelligent systems extend far beyond traditional tracking and optimization, creating what might be termed “self-aware logistics networks.”
From Reactive to Predictive and Adaptive Systems
Traditional supply chain systems primarily respond to events—a shipment delay, a demand spike, a customs holdup. Cognitive supply chains, powered by agentic AI, operate differently:
- Predictive Coordination: Agent networks anticipate disruptions by analyzing weather patterns, geopolitical developments, port congestion data, and even social media sentiment about particular routes or suppliers.
- Autonomous Reconfiguration: When disruptions occur, specialized agents collaboratively generate and evaluate alternative scenarios, implementing optimal adjustments with minimal human intervention.
- Continuous Learning: Every decision, outcome, and anomaly contributes to the system’s collective intelligence, creating what I previously described as the “hunger to learn” now embedded in operational systems.
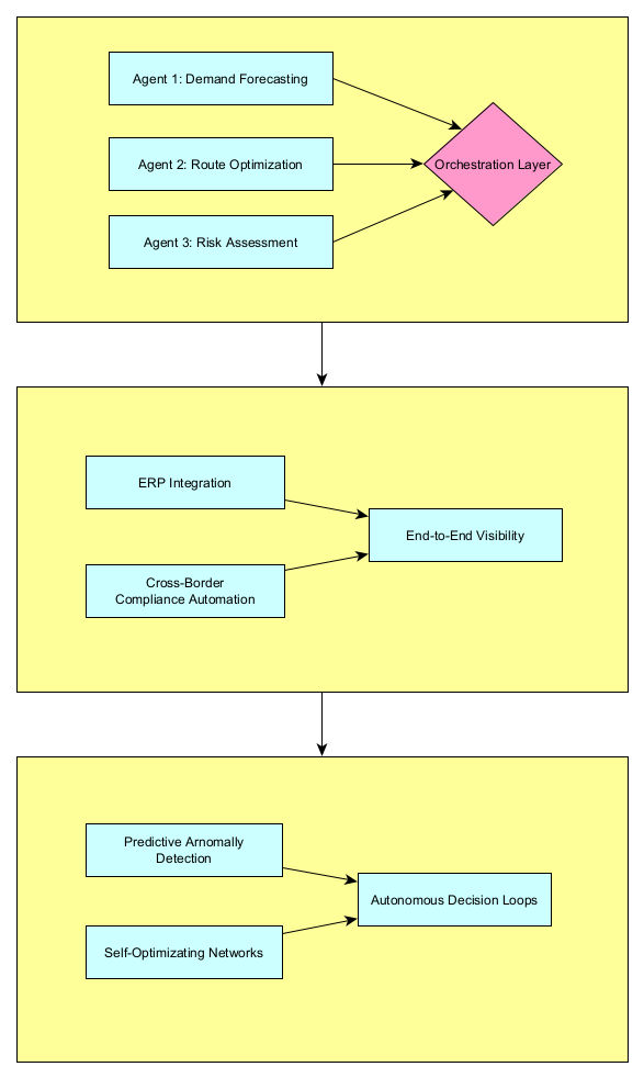
Implementation Framework
Successful cognitive supply chain implementations typically follow this progression:

This framework aligns with the principles discussed in “From Blocker to Builder: Transforming IT to Fuel Business Innovation,” where technology transitions from a constraint to a strategic enabler.
Hong Kong Case Studies: From Prototypes to Production Value
Hong Kong’s unique position as both a global financial hub and critical logistics node provides compelling case studies of Agentic AI transitioning from prototypes to production systems delivering tangible value.
Case Study 1: Financial Compliance Network
A leading Hong Kong-based financial institution with operations across six Asian markets faced escalating challenges in regulatory compliance. With regulations differing significantly across jurisdictions and evolving rapidly, their manual processes were increasingly error-prone and resource-intensive.
Implementation Approach:
The institution deployed a multi-agent compliance network featuring:
- Regulatory Monitoring Agents continuously tracking updates across jurisdictions
- Transaction Analysis Agents screening for patterns requiring reporting
- Documentation Agents automatically generating required filings in appropriate formats
- Audit Trail Agents maintaining immutable records of all decisions and actions
Results After 18 Months:
- 97% reduction in late regulatory filings
- 63% decrease in compliance-related staffing costs despite 40% increase in transaction volume
- Zero regulatory penalties since implementation (compared to average of 2-3 annually previously)
- 4-hour average response time to new regulatory announcements (down from 72 hours)
This implementation directly addresses what I previously termed the “passion to implement“—transforming theoretical AI capabilities into operational systems that solve real business challenges.
Case Study 2: Cross-Border Logistics Optimization
A Hong Kong logistics firm handling shipments between Mainland China, Southeast Asia, and European markets implemented an agentic AI system to address chronic inefficiencies in their cross-border operations.
System Architecture:
The cognitive logistics system features interconnected agents specializing in:
- Real-time Customs Processing: Automated document preparation and submission tailored to specific country requirements
- Dynamic Routing: Continuous optimization of routes based on congestion, weather, and geopolitical factors
- Risk Mitigation: Proactive identification of potential disruptions with alternative scenario planning
- Client Interface: Natural language updates and adaptive communication based on client preferences
Quantifiable Outcomes:
- 22% reduction in average cross-border transit time
- 31% decrease in customs-related delays
- 17% improvement in asset utilization (containers, vehicles)
- 41% reduction in manual coordination workload for operations staff
These results demonstrate how specialized agents, working in concert, can address the complex, multifaceted challenges of cross-border logistics—precisely the type of practical implementation that represents escape from “pilot purgatory.”
The Deployment Challenge: Moving Beyond Prototypes
The successful case studies above didn’t emerge from isolated experiments but from systematic approaches to deployment that addressed the very challenges highlighted in my earlier writing on the POC-to-production gap.
Critical Success Factors for Agentic AI Deployment
Based on observed implementations across Asian enterprises, several factors consistently differentiate successful deployments:
- Incremental Integration: Rather than attempting enterprise-wide transformation, successful implementations identify specific, high-value processes for initial agent deployment, then expand systematically.
- Human-Agent Collaboration Design: The most effective systems intentionally design interaction points between human expertise and agent capabilities, recognizing that each has complementary strengths.
- Measured Autonomy: Successful implementations establish clear boundaries for autonomous action versus scenarios requiring human review—what might be termed “governed autonomy.”
- Continuous Validation: Unlike static systems, agentic AI implementations require ongoing monitoring and calibration, with feedback loops that improve performance over time.
Practical Implementation Framework
For enterprises considering agentic AI deployment, I recommend a structured approach:
Phase 1: Capability Assessment (Weeks 1-4)
- Identify processes with clear decision patterns and available historical data
- Assess existing infrastructure readiness for AI integration
- Establish cross-functional team with both technical and domain expertise
Phase 2: Specialized Agent Development (Weeks 5-12)
- Develop focused agents for specific subtasks rather than broad capabilities
- Implement rigorous testing against historical scenarios
- Establish performance benchmarks aligned with business outcomes
Phase 3: Multi-Agent Integration (Weeks 13-20)
- Develop orchestration layer for agent collaboration
- Implement governance and validation frameworks
- Conduct controlled pilot with clear success metrics
Phase 4: Scaling and Evolution (Ongoing)
- Expand to additional processes based on initial success
- Implement continuous learning mechanisms
- Establish center of excellence for ongoing optimization
This approach directly confronts the “challenges in data science project teams” previously discussed, providing structure to what can otherwise become unfocused experimentation.
Looking Ahead: The 2026-2027 Horizon
As we look toward the remainder of 2026 and into 2027, several trends are emerging in Agentic AI:
- Industry-Specific Agent Ecosystems: Rather than generic AI solutions, we’ll see pre-configured agent networks tailored to specific industries—banking compliance, pharmaceutical supply chains, retail inventory management.
- Agent-to-Agent Ecosystems: As more enterprises deploy agentic systems, we’ll see the emergence of standardized protocols for inter-enterprise agent communication, enabling seamless coordination across organizational boundaries.
- Explainability Advancements: Improved transparency in multi-agent decision-making will address remaining concerns about AI “black boxes,” particularly important in regulated industries.
- Specialized Hardware Integration: Optimization of agentic systems for specialized AI processors will dramatically improve performance while reducing operational costs.
These developments suggest that what we now call “Agentic AI” will increasingly become simply “enterprise intelligence systems”—less a distinct technology and more the foundational architecture for how businesses operate.
Conclusion: Realizing the Promise Beyond the Hype
The journey of Agentic AI from theoretical promise to practical deployment reflects a broader maturation in how enterprises approach artificial intelligence. The transition from hype to value hasn’t occurred through technological breakthrough alone, but through the deliberate, structured application of these technologies to specific business challenges.
For Asian enterprises, this shift comes at a particularly opportune moment. The region’s economic dynamism, combined with its complex cross-border operations and rapid digital adoption, creates fertile ground for agentic systems that can navigate complexity, adapt to change, and deliver measurable efficiency gains.
The most successful implementations—like those in Hong Kong’s finance and logistics sectors—haven’t merely deployed AI agents; they’ve redesigned processes around collaborative intelligence, combining human expertise with artificial capabilities in structured ecosystems. They’ve moved beyond what I previously described as the pilot stage to create sustainable production systems that evolve alongside business needs.
As we progress through 2026, the question for most enterprises is no longer whether agentic AI has potential, but how to structure its deployment to escape “pilot purgatory” and realize tangible value. The frameworks, architectures, and case studies discussed here provide a roadmap for that journey—one that leads from isolated prototypes to integrated intelligence ecosystems that drive competitive advantage in Asia’s dynamic markets.
Samuel Sum is a data scientist and AI strategist with particular focus on enterprise AI implementation challenges. He writes regularly on practical approaches to emerging technologies at samuelsum.com.
